Procedural Succulent Pot Texture

A procedural texture project creating photoreal pot texture.
Responsible for procedural texture, and lighting using Houdini render with Redshift and composite lighting in Nuke.

Reference

suc-breakdown


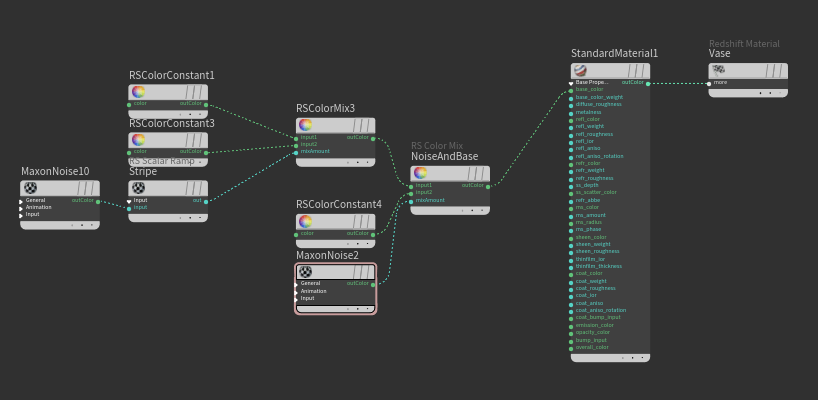
Breakdown - Pot

overall node setup

suc-breakdown

Base color

Noise node is used to create a curve line as a mask to separate the two colors and ramp controls the area of two colors.

suc-breakdown suc-breakdown

On top of the base color, brown noises cover both colors so another noise node is mix with base colors through RS ColorMix

suc-breakdown suc-breakdown

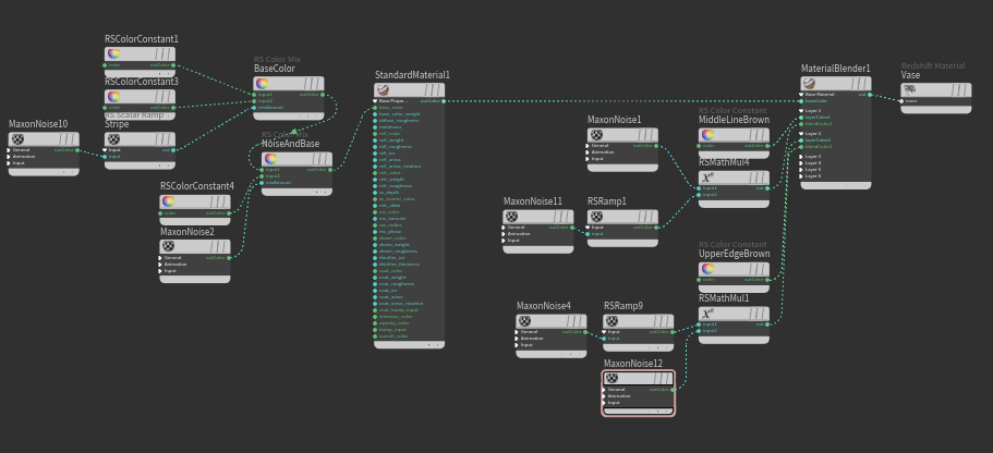
Brown Gradient on the Edge

Those nodes were connected to standard material and blended with brown lines using Material blend. There are two brown lines on top of the base color; one on the edge of the vase and separating the two colors in the middle of the vase. The edge of the vase separate with the middle line since the line in the middle can use the ramp from the base color node

suc-breakdown suc-breakdown

Roughness difference

The same ramp from base color is used for coat roughness to make the pink part glossier than the white part, separating the two materials.

suc-breakdown

Bump

For the bump map, a Noise node is used to create a horizontal mask and connect to the bump node.

suc-breakdown

Final pot texture

suc-breakdown


Breakdown - Leaves

Base colors of the leaves are gradient from green to pink-ish red so the ramp is used to control the gradient of the colors

suc-breakdown

From references, the leaves don’t show any patterns like other succulents, but there are some subsurfaces on the side of the leaves,
so I used UV based vertical noise node and connect to Subsurface

suc-breakdown suc-breakdown

To be able to replicate the scratches and irregular pattern on the leaves, I use noise and ramp then connect to sheen and roughness
to be able to control the areas that are more shiny

suc-breakdown


Breakdown - Stones

Random color for stone using attribute wrangle node in the object level to assign random shades in the stone. Cd usercolor node is connected to the standard material node.

suc-breakdown suc-breakdown suc-breakdown